FTC Chat (In Progress)

project image

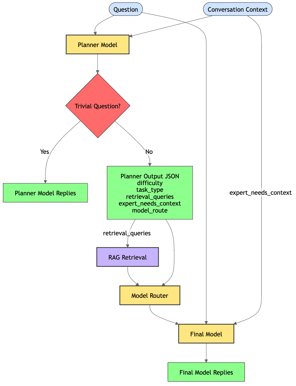
FTC Chat uses a mixture of experts + retrieval augmented generation pipeline to accurately answer FTC questions for cheap.

project image

Pipeline for agent. I'm currently working on adding more documents to the vector DB.

Try it for yourself!